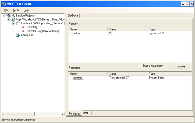
In this article we will learn about Creating and accessing a WCF Service Library in Visual Studio. Lets start by Creating a WCF Service Library as shown below : Visual Studio will generate a project as shown below : Let's not get into the details now. This is just a introduction article of how to create a Windows Service Library . So Hit F5 . A WCF Test Client opens up as shown below : The Service gets added to the My Service Projects automatically as shown below : Select the GetData() method which is created by default by the WCF . Enter a value, say 2, in the Value field and hit Invoke Button . The Response is displayed as shown below : You have successfully created and accessed a WCF Service Library. In future posts we will get into the details of WCF .
Level Up Your Learning — Start Earning on Every Activity!
You need to be a premium member to use this feature. To access it, you'll have to upgrade your membership.
Become a sharper developer and jumpstart your career.
$0
$
. 00
monthly
For Basic members:
$20
For Premium members:
$45
For Elite members: