ASP.NET  

Asp.Net Web Application Globalization and Localization with help of Resource files and Custom XML files


Sometimes we need to develop an application that can be use in multiple countries in different languages. In this article we will know how to devlope that type of web application. Let us see in this article how to cater different contents based on the culture using Globalization in ASP.NET.

Here We have two Options one is Resource file and second is XML files to hold the language based translation. We can also extend this project to work with database based language translation.

To localize a page/control few steps would be taken, which are as follows:

  1. The initialization of the strings should always come from the resources file.

  2. The key values in the resource file would be stored in the "namespace.module.functionality.controlclientid.property" way. There will be a default text associated with each control. Now onwards besides the key there will be a default text associated with the control which would be passed to the content manager. This would help to maintain the hard coded texts in the resource file and need not to use reflection to traverse through the line of code.
  • Title: In all .aspx pages change <HEAD> to <HEAD runat="server">. This will help us to handle Title (Browser's Title Bar) at runtime dynamically without affecting much code as well as JavaScript.
  • Hard Coded in server control: Any text which needs to be localized would be processed in the initialized controls event. If that text is available in the designer file then that text would be removed and moved to the initializeControls() event.
  • Hardcoded text in HTML (see comments above): Any hardcoded text in HTML/Designer will be converted to server side asp Literal Control. Key-value pair will be added to resource files just like normal server side controls do. For these controls, key will be derived as "Namespace.ClassName.ControlId.Property" and value would be the existing value. The localization would be done in InitializeControls method of the page.
  • Hard Coded text in List Controls

Sample Code:

    protected void Page_Load(object sender, EventArgs e)
    {
        ImportLocalization();
    }
    public void ImportLocalization()
    {
        Header1.Text = ResourceProvider.GetLocalValue("Home_Header1_Text");
        Header2.Text = ResourceProvider.GetLocalValue("Home_Header2_Text");
        Header3.Text = ResourceProvider.GetLocalValue("Home_Header3_Text");
        link1.Text = ResourceProvider.GetLocalValue("Home_link1_Text");
        rbDuplicates.Items[0].Text = ResourceProvider.GetLocalValue("Home_rbDuplicates_0_Text");
        rbDuplicates.Items[1].Text = ResourceProvider.GetLocalValue("Home_rbDuplicates_1_Text");
    }

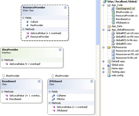
Class Diagram and WebSite:

fig1.gif

Code Files:

ResourceProvider is a static call which uses IresProvider Interface to access ResxBased/XMLBased classes based on the configuration updated in Web.Config.

public static class ResourceProvider
{
    public static IResProvider ResProvider;
    public static CultureInfo Culture;
    static ResourceProvider()
    {
       switch (ConfigurationSettings.AppSettings["ResProvider"])
       {
           case "RES":
               ResProvider = new ResxBased();
               break;
           case "XML":
               ResProvider = new XMLBased();
               break;
       }
   }

    public static string GetLocalValue(string Key, string DefaultText)
    {
        return ResProvider.GetLocalValue(Key, DefaultText, Culture);
    }

    public static string GetLocalValue(string Key)
    {
        return ResProvider.GetLocalValue(Key, Culture);
    }
}


ResxBased/XMLBased both classes implement IResprovider Interface. ResxBased class is used to get the localized content from resource files, and XMLBased class is used to get the localized content from XML files.

public class ResxBased:IResProvider
{
    public ResxBased()
   {    }

    #region IResProvider Members
    public string GetLocalValue(string Key, string DefaultText, CultureInfo Culture)
    {
        string retVal = string.Empty;
        try
        {
            retVal = HttpContext.GetGlobalResourceObject("GlobalRES", Key, Culture).ToString();
        }
        catch (NullReferenceException)
        {
            //do any loging here
            retVal = DefaultText;
        }
        return retVal;
    }

    public string GetLocalValue(string Key, CultureInfo Culture)
    {
        string retVal = string.Empty;
        try
        {
            retVal = HttpContext.GetGlobalResourceObject("GlobalRES", Key, Culture).ToString();
        }
        catch (NullReferenceException)
        {
        //do any loging
        }
        return retVal;
    }

    #endregion
}

public class XMLBased:IResProvider
{
    static XmlDocument XMLDoc;
    static string CulName = string.Empty;
    public XMLBased()
                {
                }

    #region IResProvider Members

    public string GetLocalValue(string Key, string DefaultText, CultureInfo Culture)
    {
        string retVal = string.Empty;
        try
        {
            if (XMLDoc == null || CulName != Culture.Name)
            {
                CulName = Culture.Name;
                XMLDoc = new XmlDocument();
                string path = System.AppDomain.CurrentDomain.BaseDirectory + "XMLResources/Resources-" + Culture.Name + ".xml";
                XMLDoc.Load(path);
            }
 
            retVal = XMLDoc.GetElementsByTagName(Key).Item(0).InnerText;
        }
        catch (NullReferenceException exp)
        {
            //Do Any Loging here
            retVal = DefaultText;
        }
        return retVal;

    }
 
    public string GetLocalValue(string Key, CultureInfo Culture)
    {
        string retVal = string.Empty;
        try
        {
            if (XMLDoc == null || CulName != Culture.Name)
            {
                CulName = Culture.Name;
                XMLDoc = new XmlDocument();
                string path = System.AppDomain.CurrentDomain.BaseDirectory + "XMLResources/Resources-" + Culture.Name + ".xml";
                XMLDoc.Load(path);
            }

            retVal = XMLDoc.GetElementsByTagName(Key).Item(0).InnerText;
        }
        catch (NullReferenceException exp)
        {
        //Do Any Loging
        }
        return retVal;
    }

#endregion
}


On Login/Default Page or any start up page we will ask user to select any available country/culture, I which he want to see the complete web application.
Code of the Default/Home Page

HTML

<asp:DropDownList ID="DDCuntryList" runat="server" AutoPostBack="True" onselectedindexchanged="DropDownList1_SelectedIndexChanged" >
            <asp:ListItem Value="en-US">UNITED STATES</asp:ListItem>
            <asp:ListItem Value="es-MX">MAXICON</asp:ListItem>
            <asp:ListItem Value="hi-IN">INDIA</asp:ListItem>
        </asp:DropDownList>

C#

public partial class _Default : System.Web.UI.Page
{
    protected void Page_Load(object sender, EventArgs e)
    {
        if (!Page.IsPostBack)
        {
            string culName = string.Empty;
            if (ResourceProvider.Culture == null)
            {
                culName = CultureInfo.CurrentCulture.Name;
            }
            else
            {
                culName = ResourceProvider.Culture.Name;
            }

            foreach (ListItem item in DDCuntryList.Items)
            {
                if (item.Value == culName)
                {
                    DDCuntryList.SelectedValue = item.Value;
                    ResourceProvider.Culture = CultureInfo.CreateSpecificCulture(item.Value);
                    break;
                }
            }
            if (DDCuntryList.SelectedIndex > -1)
            {
                ImportLocalization();
            }
        }
    }
    protected void DropDownList1_SelectedIndexChanged(object sender, EventArgs e)
    {
        string selectedLanguage = string.Empty;
        if (DDCuntryList.SelectedIndex >= 0)
        {
            selectedLanguage = DDCuntryList.SelectedItem.Value.ToString();
            ResourceProvider.Culture = CultureInfo.CreateSpecificCulture(selectedLanguage);
        }
        ImportLocalization();
    }

    public void ImportLocalization()
    {
        Lab1.Text = ResourceProvider.GetLocalValue("Default_Lab1_Text");
        HPL1.Text = ResourceProvider.GetLocalValue("Default_HPL1_Text");

        DDCuntryList.Items[0].Text = ResourceProvider.GetLocalValue("Default_DDCuntryList_0_Text");
        DDCuntryList.Items[1].Text = ResourceProvider.GetLocalValue("Default_DDCuntryList_1_Text");
        DDCuntryList.Items[2].Text = ResourceProvider.GetLocalValue("Default_DDCuntryList_2_Text");
 
    }
}

Snap Shot Of Application:

fig2.gif

If it is changed to India:

fig3.gif

If we click on the next page then all the pages will displayed in Hindi Contents:

fig4.gif

If We go Back to Default:

fig5.gif

And select USA, then page content will be changed to English.

fig6.gif

If we Click on the Link to move to next page.

fig7.gif