Power BI  

Creating Report Server Project in Business Intelligence Development Studio (BIDS)

Today in this article I explain how to create a Report Server project in Business Intelligence and how to generate reports using a dataset.

In this article are also the following two topics:

  • Creating a shared data source
  • Creating a shared data set

To create a report in SQL Server, you must create a report server project where you will save your report (.rdl) and also save any other resources that are required for your report. After that you will create the actual report. We have to define the data source for the report and also define the data set and report layout. When the user runs this report then the actual data is shown on the screen and then you can export this report in a different format, like HTML, PDF, Excel, CSV and so on, or save this report.

Use the following procedure to create a report server project.

Step 1: Open Visual Studio

The fist and major step is to open Visual Studio then select "File" -> "New" -> "Project...".

open

Step 2: Select project type

The next step is to select the project type under the Business Intelligence project templates.

project

Step 3: Creating a shared data source

The next step is to create a shared data source because the data source contains the necessary data that is important for the report. When we create a shared data source then that means it can be used by any report in the same project. If a data source is not shared then that means it is not used by any other report and its definition is stored inside the report.

data

Step 4: Properties of data source

Then next window shows the properties of the shared data source in which the window we change the name, type and connection options of the data source.

In this window I change the name of the data source and select the type of data source as SQL Server and click on the edit button.

edit

Step 5: Connection properties

The next window shows the connection properties of  SQL Server.

connection

Now here you will see the connection string and click on the OK button.

ok

Step 6: Create shared datasets

The next step is to create a shared data set. The main advantage to creating a shared dataset is that it can be used by all reports in a given Reporting Services project.

dataset

Step 7: Properties of datasets

Then next window shows the properties of shared datasets in which the window shows the data source and creates a query. Here we select the Query Designer button to create the query.

query

Step 8: Add table

After opening the Query Designer window the next step is to add a table from the database.

add

Then select the table.

table

Step 9: Select columns from the table

The next step is to select columns from the table.

columns

Then click on the OK button.

button

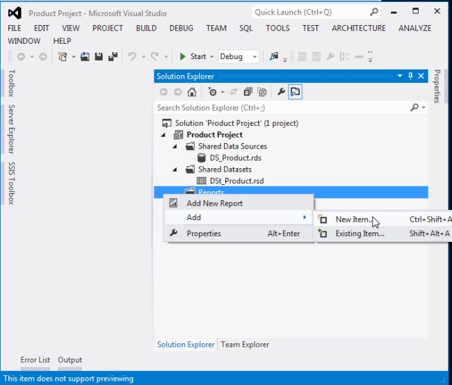
Step 10: Reports using shared data source

The next step is to generate a new report using the shared data source.

report

Then select the report type and click on the Add button.

report1

Step 11:
Add data source

The next step is to add the data source.

adddata2

Step 12: Properties of data source

The next window shows the properties of the data source. Here we can change the name, type and connection options of the data source.

In this window you can see that I use a shared data source reference.

reference

Step 13: Add datasets

The next step is to add datasets.

add data

Now in this window you can see I use a shared dataset.

dataset1

Now you can see that the shared data source has been add in the dataset.

dataset2

Step 14:  Add table from tool box

The next step is to add a table from the toolbox to display report data from the data source.

table1

Step 15: Select the Preview tab to see the report. Now you can see the report server project.

final

Summary

This article explained how to create a report server project type in a Business Intelligence project template and also describes how to create a shared data source shared data set.