QlikView  

Scope Of Variables In QlikView Applications

Introduction

QlikView variables always start with a $ sign. Local variables give local scope. A local variable shows a reference in the function or block where it is declared. Large Variables override the same variable name in the large scope.

The Global variable gives global scope, in other words it is visible and accessed by the user throughout the program. Global Variables are generally known as static variables.

Scope of Local and Global Variables

A variable's scope depends on the range of the scripts where it is visible. Variables have both local and global scope.

A Local variable has limited scope. The local variable exists only within the block where it is declared. When a block ends the variable is destroyed and all values are lost.

A Global variable exists only one time in a script and this script is visible in every function. They never lose the values that are relatively constant.

Scope of Local and Global variables in QlikView Application

Use the following procedure to creatre a sample for understanding the concept of local and global variables in QlikView.

Step 1:
Open the QlikView application

It is the first step, in this step you need to open the QlikView application then go to:
File-> New then this window will be opened.

After clicking New option


Step 2:
Open Edit Script

The second step is to open the edit script window from File-> Edit Script.

window of edit Script


Step 3:
Select Database

The third step is to select the database from the Data tab and click on the Connect Button.

select database

Step 4:
Data link property window

In this window we select SQL Server and click on the Next Button.

data link


Step 5:
Connection tab

In the connection tab enter the server name and user name and password and select the database from your server and click on Test Connection.

test connection

  • Then you find that the test connection has succeeded and click on the OK button.

    Confirm box
     
  • Then click on the OK button.

    ok box


Step 6:
SQL Server login

Then they require a SQL Server login so enter a valid Login ID and Password and click on the OK button.

SQL server

Step 7: Create select statement

When we click on the Select button on the Data tab then this window will be opened.

select statement

  • Then this window will be opened and click on the OK button.

    create select


Step 8:
Code of edit script
 
After LogIn the SQL Server, edit script windows will be opened and reload it.

reloading


Step 9:
Save QlikView file

After reloading the edit script, the next step is to save the QlikView file and click on the Save button.

save file


Step 10: Script execution progress

Then the Script Execution progress window will be opened and requires a Login Id and Password and click on the OK button.

Script execution


Step 11:
Sheet property Window

After this process, the sheet property window will be opened. If you want, add a field and select a field from available fields and click on the OK button.

  • Then this window will be opened.

    main sheet


Step 12:
Add variable

The next step is to add a variable, then go to Setting->Variable Overview from toolbar option.

add variable

  • Then click on the Add button and add variables.

    variable

     
  • Then provide a Definition of variable and again add a new variable.

    definition
     

  • Then provide a Definition of another variable and click on the OK button.

    def

     
  • Now you can see Add variables from the Setting->Variable Overview, then this window will be opened and click on the OK button.

    final variable


Step 13:
Select Chart

Now right-click anywhere in the blank main sheet and select New Sheet Object-> Chart, then this window will be opened.

select chart


Step 14:
General Window

In this window select straight table and click on the Next button.

general window


Step 15:
Add dimension

The next step is to add dimensions and click on the Next button.

dimension window


Step 16:
Edit expression Window

In this window we define the QlikView variable with $ and click on the OK button.

QlikView variable

  • Again add another QlikView variable then click on the Add button.

    variable2
     
  • Then add another QlikView variable and click on the OK button.

    QlikView variable1

     
  • Now you can see both QlikView variables.

    final variable1

     
  • If you want to change the label name then change it and click on the Finish button.

    label name

     
  • Now you can see the table after adding the QlikView variable.

    final

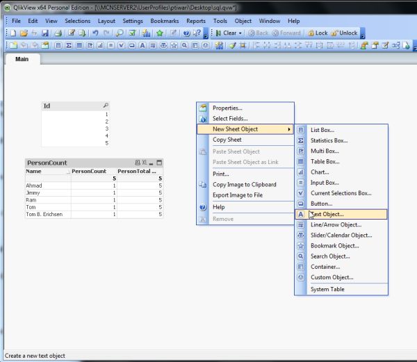
Step 17: Select Text object

Now right-click anywhere in the blank main sheet and select New Sheet Object-> Text Object, then a window will be opened.

select text


Step 18:
New Text object window

Now a text object window will be opened then we write text for the text object for the first QlikView Variable and click on the OK button.

text object

  • Again add another text object for the QlikView variable and click on the OK button.

    text object1

     
  • Now you can see that the other text objects will display the total number of Person Ids that we mentioned in the table.

    last window

Now here you can see we are using two variables Count and Total Count. The Count variable will display the number of Person Ids in the table and the Total Count variable will display the total number of Person Ids in the table.

Summary

This article described the concept and scope of variables in QlikView applications.