AJAX  

Sort technique in AJAX


Sorting : Sorting is the process of putting a list or a group of items in a specific order. Sorting algorithm is an algorithm that puts elements of a list in a certain order.The most-used orders are numerical order. Efficient sorting is important for optimizing the use of algorithms that require sorted lists to work correctly; it is also often useful for the data and for producing human-readable.Sorting can also be done in ascending order (A-Z) or descending order (Z-A).

Condition : The Sorting Technique satisfies two condition.

  • The output is in non decreasing order.
  • The output is permutation or reordering of the input.

Step 1 : Open Visual Studio 2011.

  • Select File>New->WebSite.
  • Select ASP.NET WebSite.
asp1.gif

Step 2 : Go to Solution Explorer and right-click.

  • Select Add->NewItem.
  • Select WebForm.
  • Default.aspx page open.
webform.gif

Step 3 : Now drag and drop controls from Toolbox.

  • Drag ScriptManager, UpdatePanel, GridView.

Define DataSource :

Step 4 : Go to Solution Explorer and right-click.

  • Select Add->NewItem.
  • Select SqlServer Database.
step4.gif

Step 5 : Go to Server Explorer and click in Database option.

  • Create Table for particular application.
  • Define the Data Field Property.
step5.gif

Step 6 : Go to Table option and right-click.

  • Select Show Table Data Option.
  • Define all field value.
step222.gif

Data Bind :

Step 7 : Go to Default.aspx Design option.

  • Select GridView Control.
  • Click in Arrow option of GridView.
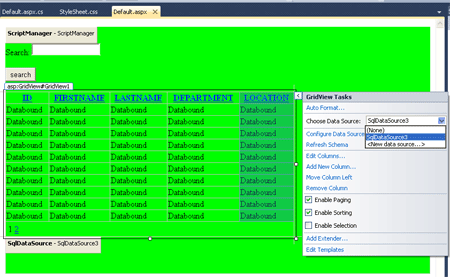
  • Select Choose Data Source option.
  • Select New Data Source.
step7.gif

Add Connection String :

Step 8 : After Select of New Data Source option and select Sql DataBase.

  • Define SQL DataSource Name.
step8.gif

Step 9 : After that we click in Connection String option and select our Database and Established Connection.

step9.gif

Step 10 : Go to Default.aspx page and write the below code.

Code :

<div style="background-color: #00FF00">
    <asp:ScriptManager ID="ScriptManager" runat="server" />
      Search: <asp:TextBox ID="txtSearch" runat="server"
            ontextchanged="txtSearch_TextChanged"   />
        <br />
        <br />
        <asp:Button ID="Button1" runat="server" onclick="Button1_Click" Text="search" />
        <br />
        <br />
        <asp:UpdatePanel ID="UpdatePanel1" runat="server">
        <ContentTemplate>
        <div class GridView>
        <asp:GridView ID="GridView1" runat="server" AutoGenerateColumns="False"
                AllowSorting = "True" AllowPaging ="True"  Width="540px" CssClass="yui"
                DataKeyNames="ID" DataSourceID="SqlDataSource3">
            <Columns>
                <asp:BoundField DataField="ID" HeaderText="ID" InsertVisible="False"
                    ReadOnly="True" SortExpression="ID" />
                <asp:BoundField DataField="FIRSTNAME" HeaderText="FIRSTNAME"
                    SortExpression="FIRSTNAME" />
                <asp:BoundField DataField="LASTNAME" HeaderText="LASTNAME"
                    SortExpression="LASTNAME" />
                <asp:BoundField DataField="DEPARTMENT" HeaderText="DEPARTMENT"
                    SortExpression="DEPARTMENT" />
                <asp:BoundField DataField="LOCATION" HeaderText="LOCATION"
                    SortExpression="LOCATION" />
            </Columns>
        </asp:GridView>
            <asp:SqlDataSource ID="SqlDataSource3" runat="server"
                ConnectionString="<%$ ConnectionStrings:ConnectionString2 %>"
                SelectCommand="SELECT * FROM [RAJESH]"></asp:SqlDataSource>
        </div>
        <br />
        <br />
        </ContentTemplate>
        <Triggers>
         <asp:AsyncPostBackTrigger ControlID="txtSearch" EventName="TextChanged" />
        </Triggers>
</
asp:UpdatePanel
>

Step 11 : Go to Default.aspx page and write the code for sorting and searching.

Code :

public partial class _Default : System.Web.UI.Page
{
    string searcstring = "";
    protected void Page_Load(object sender, EventArgs e)
    {
        txtSearch.Attributes.Add("onkeyup", "setTimeout('__doPostBack(\'" + txtSearch.ClientID.Replace("_", "$") + "\',\'\')', 0);");
        if (!IsPostBack)
        {
            GridView1.DataBind();
        }
    }
    protected void txtSearch_TextChanged(object sender, EventArgs e)
    {
        string srch= txtSearch.Text;
        if (GridView1.HasAttributes.Equals(srch))
        {
            GridView1.SelectedValue.Equals(srch);
        }
        searcstring = txtSearch.Text;
    }
    public string HighlightText(string InputTxt)
    {
        string Search_Str = txtSearch.Text.ToString();
        // Setup the regular expression and add the Or operator.
        Regex RegExp = new Regex(Search_Str.Replace(" ", "|").Trim(), RegexOptions.IgnoreCase);
        // Highlight keywords by calling the
        //delegate each time a keyword is found.
        return RegExp.Replace(InputTxt, new MatchEvaluator(ReplaceKeyWords));
        // Set the RegExp to null.
        RegExp = null;
    }
     public string ReplaceKeyWords(Match m)
    {
        return "<span class=highlight>" + m.Value + "</span>";
    }
     protected void Button1_Click(object sender, EventArgs e)
     {
         GridView1.Visible = true;
}

Step 12 : Now we press F5 and run the application.

step12.gif

Step 13 : Click on the Id and the data in the grid view will sort in ascending order.

STEP13.gif