ASP.NET  

Getting Started With View in MVC 5

introduction

Microsoft has released Visual Studio 2013 Preview. There are many new features introduced with this release of Visual Studio. One of them is MVC 5, it is the latest version of MVC. I would like to tell you something about the MVC. MVC is an architectural pattern that separates an application into three major parts called the Model, the View and the Controller. MVC is a recognized way to develop applications.

MVC-in-VisualStudio-2013.jpg

Now, I am describing ASP.NET MVC 5 in this article. As you know MVC 5 is the latest update with the popular Visual Studio with which you can build dynamic, data-driven websites. It adds cool features such as single page applications, mobile optimization and adaptive rendering.

There are some important characteristics in MVC 5 as given below:

  • One ASP.NET
  • ASP.NET Identity
  • Bootstrap
  • Authentication Filters
  • Filter Overrides

One ASP.NET

As you know, there are many project templates available to develop web applications. One of them is the MVC project template. It coordinates flawlessly with the new One ASP.NET experience. Using the One ASP.NET project creation wizard you can personalize your MVC application and you can configure your authentication also. The MVC applications are now standard Web Applications and it does not use their own project GUID (Globally Unique Identifier). It helps you to mix and match various technologies of your preferred app. Any developer would love ASP.NET now because One ASP.NET makes the things very easier and useful in ASP.NET.

ASP.NET Identity

There is a new characteristic used for building ASP.NET Web applications called ASP.NET Identity. Now, when you'll create an application using a MVC project template, you can use an ASP.NET Identity for authentication and identity management. It helps you to integrate the individual profile data of the user with the application data. You can also store the data into the SQL Server database or another persistence store.

There are the following two main features that we can use in it:

  • Claims-based authentication

    ASP.NET Identity supports claim-based authentication in which the identity of any user is defined as a set of claims from a trusted issuer. The user needs to be authenticated with their login credentials and they may login with their social identity providers, such as Facebook, Google, Twitter or they can login with an organizational account like Windows Azure Active Directory.
     
  • OAuth 2.0

    If you want to authorize requests from client applications to your Web API, now it can be done by OAuth 2.0 bearer tokens. The client authorizations is also done by organizational authorization servers like Windows Azure Active Directory or by custom authorization.
     
  • Use of WAAD and WSAD      

    You can now create your ASP.NET project with the advantages of Windows Azure Active Directory (WAAD) and Windows Server Active Directory (WSAD) for authentication.

Bootstrap

As you know, there are many themes and CSS templates used in web applications to look and feel better for the user. Microsoft now uses the Bootstrap technology to provide a polished, spontaneous and powerful mobile-first front end framework for faster and easier web development. This Bootstrap technology is used in MVC project templates. Now the home page of your MVC project looks as in the picture shown below:  

MVCHomepage-in-WebFormsProjectTemplate.jpg

Authentication Filters

As the name Authentication Filters indicates, it is a kind of filter in ASP.NET MVC that runs prior to authorization filters in the ASP.NET MVC pipeline and it also allows you to determine authentication logic per-action, per-controller or globally for all controllers. It can also add authentication challenges in response to unauthorized requests.

Filter Overrides

Override filters determine a set of filter types that should not be run for a given scope. With this you can allow configuration of filters that apply globally but then exclude certain global filters from applying to specific actions or controllers.

Example of Web Application with MVC Project Template

I am creating an app to add a view in my MVC Project.

Step 1: Open Visual Studio 2013 Preview.

Step 2: "File" -> "New" -> "Project..."

MVCCricket.jpg

Step 3: Select MVC Project Template and click "Create Project".

MVCTe,plate.jpg

Note: Ensure you have a Controller class to generate a responsive view. You must have the same name as the Controller class and view. If you don't have the controller class then make a controller class and provide the same name as the view name.

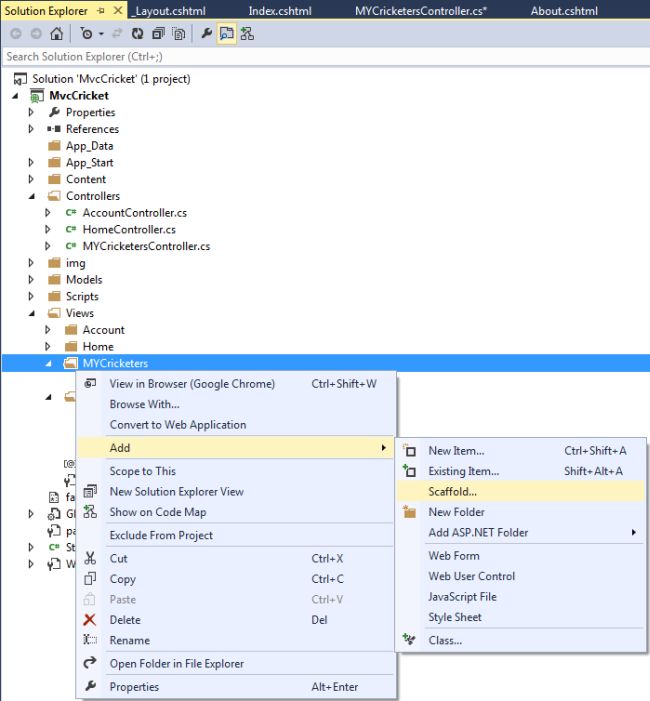
Step 4: In Solution Explorer, go to the view and create a new folder.

Step 5: Select your folder, right-click to add a Scaffold.

solutionexplorer.jpg

Step 6: Select "MVC 5 View- Empty Without Model" in the Add Scaffold wizard.

addscaffold.jpg

Step 7: Enter your View name in the next Add View wizard.

addview.jpg

Step 8: Select and open your view in Solution Explorer.

view.jpg

Step 9: Provide your description of the app in your view.

cricketerindex.jpg  

Step 10: Inspect your view from the Page Inspector.

pageinspector.jpg

Step 11: Debug your application and append your view name after the / sign in URL.

top.jpg

Change View and Layout Pages

Step 1: Go to your Layout page in the Shared Folder.

layout.jpg

Step 2: To change your application name and title with your own app name, you need to go to ActionLink and change it with yours in the "layout.cshtml" file.

actionlink.jpg

Step 3: Debug your app and see your App name.

about.jpg

Step 4: In your "Index.cshtml" file code, change your view title and heading. Just type yours in as in the following:

@{

    ViewBag.Title = "Top Cricketers";

}

 

<h2>My Top Cricketers</h2>

 

<p>This Template shows the Top Cricketers in this World</p>

Step 3: Debug your app and see your App name with changes.

top.jpg

Step 4: Now add an another Method to show your work in the Controller class.

public class MYCricketersController : Controller

{

    //

    // GET: /MYCricketers/

    public ActionResult Index()

    {

        return View();

    }

 

    public ActionResult Welcome()

    {

        ViewBag.Message = "Sachin Tendulkar"

        return View();

    }

}

Step 5: Build your app to ensure that your app builds successfully.

Step 6: Go to your folder and add a Scaffold.

solutionexplorer.jpg

Step 7: Provide your view name.

addscaffold.jpg

addview2.jpg

Step 8: Go to your "Welcome.cshtml" file and write the code as in the following:

@{

    ViewBag.Title = "Welcome";

}

 

<h2>Welcome</h2>

 

<ul>

       <li>@ViewBag.Message</li>

</ul>

Step 9: Debug your app with the "Welcome.cshtml" page.

welcome.jpg

Summary

In this article we have shown how to add a new view in the MVC Project Template but we must have the controller class for that view. So, just go for it and let me know if you have any problem.