Software Testing  

Test Driven Development and Behavior Driven Development

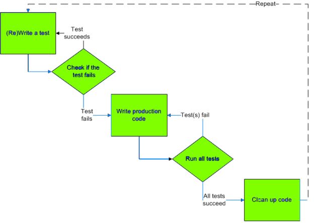
What Is Test Driven Development (TDD) ?

In this article we will learn about Test Driven Development and Behavior Driven Development and how to implement them.Test Driven Development is defined as: Before source code is implemented, reflections are done how to prevent that the source code from malfunctioning.

How To Implement Test Driven Development

The best way to do this is, before creating source code, create unit tests and once this is complete, in an iterative process, the system is created. A minimalistic claim however is that the purpose of source code is to only fulfill the tests. Therefore a "natural" end to program creation is required: not at the time when the developer has finished all features, but when all claims to software by unit tests are fulfilled.

Test Driven Development.jpg

What Is Behavior Driven Development (BDD) ?

Behavior Driven Development is considered technically to have the same viewpoint as of Test Driven Development.

Explanation Of Behavior Driven Development :

Behavior Driven Development consists of the following aspects: Since Test Driven Development uses test-centered vocabulary (for example test cases, test suite, test ...) that mostly leads to the subject of testing though Test Driven Development as actually being a design program. Behavior Driven Development has improved this by having a common vocabulary. Because language influences the way of thinking. Depending on the usage of the terms generally used like test, people tend to think only about verification. But when you start using terms like behavior or interactions, it is not important to prove that; for example the source code is correct; the focus changes completely changes to, for example, what should the source code actually do?
Behavior Driven Development mainly concentrates on specification. Therefore the focus is totally changed; we don't focus anymore on the structure of the source code, the entire focus lies on the behavior of the source code. It should be created in such a way that the behavior is precise, unambiguous and in an executable form. Hence we write test specifications, not tests anymore.
  

tddSteps.jpg