Custom Controls  

Creating Composite Palindrome Checker

Step 1: Creating the Server Control.

The first step is to start a new project with the custom control template and build the control.

To create the custom control:

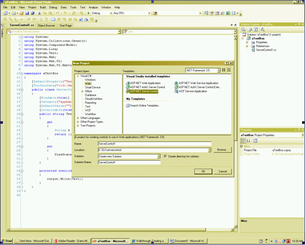
  1. In Visual Studio select "File" -> "New" -> "Project...". The New Project dialog box appears. 

  2. In the Project Types pane, choose either Visual Basic Projects or Visual C# Projects. Select Web Control Library in the Templates pane. 



  3. Change the Name to CompositePalindromeControl and click OK. The new project is created, and CompositePalindromeControl opens in the Code Editor. 
  4. Edit the code to change the derivation from WebControl to CompositeControl. 

    public class ServerControl1 : WebControl

    Change this to 

    public class ServerControl1 : CompositeControl
  5. Also implement INamingContainer. This interface is useful for managing unique ids for the control's children.

    The code will look like:

    public class ServerControl1 : CompositeControl ,INamingContainer
  6. Add the PalindromeFound event as in the following.

    public event EventHandler PalindromeFound;
  7. Add four member variables, a TextBox, a Button, a Label and a LiteralControl. The code will then look as in the following. 

    public event EventHandler PalindromeFound;
    protected TextBox textboxPalindrome;
    protected Button buttonCheckForPalindrome;
    protected LiteralControl literalcontrolPalindromeStatus;
    protected Label labelForTextBox;

  8. Write a method alphanumeric as in the following:

        protected string alphanumeric(string str)

        {

            string strTemp = (String)str.Clone();

            if (str != null)

            {

                char[] var = strTemp.ToCharArray();

                int i = 0;

                foreach (char c in var)

                {

                    if (char.IsLetterOrDigit(c))

                    {

                        i++;

                    }

                    else

                    {

                        strTemp = strTemp.Remove(i, 1);

                    }

                }

            }

            return strTemp;

        }

  9. Write the method checkForPalindrome as in the following:

    protected bool checkForPalindrome()
    {
        if (this.Text != null)
       
    {
           
    String strControlText = this.Text;
           
    String strTextToUpper = null;
           
    strTextToUpper = Text.ToUpper();
            
    strControlText = this.alphanumeric(strTextToUpper);
           
    char[] rgcReverse = strControlText.ToCharArray();
           
    Array.Reverse(rgcReverse);
            
    String strReverse = new String(rgcReverse);
           
    if (strControlText == strReverse)
            
    {
               
    return true;
            
    }
            else
           {
              
    return false;
          
    }
       
    }
       
    else
       
    {
           
    return false;
       
    }
    }


  10. Add an EventHandler, OnCheckPalindrome, for the Button. The Button will be added soon. 

    public void OnCheckPalindrome(Object o, System.EventArgs e)

    {

        this.Text = this.textboxPalindrome.Text;

        this.checkForPalindrome();
    }


  11. Now override the CreateChildControl method as in the following:

        protected override void CreateChildControls()

        {

            //base.CreateChildControls();

            labelForTextBox = new Label();

            labelForTextBox.Text = "Enter a Palindrome";

            this.Controls.Add(labelForTextBox);

            textboxPalindrome = new TextBox();

            this.Controls.Add(textboxPalindrome);

            Controls.Add(new LiteralControl("<br/>"));

            buttonCheckForPalindrome = new Button();

            buttonCheckForPalindrome.Text = " Click For Palindrome";

            buttonCheckForPalindrome.Click += new EventHandler(OnCheckPalindrome);

            this.Controls.Add(buttonCheckForPalindrome);

            Controls.Add(new LiteralControl("<br/>"));

            this.tablePalindromes = new Table();

            this.Controls.Add(tablePalindromes);

            this.ChildControlsCreated = true;

        }

    In the code above, if a compilation error occurs when the project is built then do not worry. tablePalindromes is yet to be added to the class. For brevity don't try to build the project yet. Wait for a few more steps. 

  12. Now to show the palindrome status when the Text property is set. No need to modify the Text Property.

    First, comment out the default property line as follows:

    namespace CompositePalindromeControl

    {

        //[DefaultProperty("Text")]

    Then, declare a private string varibale text. Then write the property of the text as follows: private String text;

        public string Text

        {

            get

            {

                return text;

            }

            set

            {

                text = value;

                if (this.checkForPalindrome())

                {

                    if (PalindromeFound != null)

                    {

                        PalindromeFound(this, EventArgs.Empty);

                    }

                    literalcontrolPalindromeStatus.Text = String.Format("This is a Palindrome <br/> <Font size=\"5\" color=\"blue\"></b>{0}</b></font>", text);

                }

                else

                {

                    literalcontrolPalindromeStatus.Text = String.Format("This is not a Palindrome <br/> <Font size=\"5\" color=\"red\"></b>{0}</b></font>", text);

                }

            }

        }

  13. Add Namespace System.Collection and declare two varibale as:

        protected Table tablePalindromes; 

        protected ArrayList alPalindromes;

  14. Add a Method, BuildPalindromesTable, to build a palindrome table based on the content of the ArrayList.

        protected void BuildPalindromesTable()

        {

            this.alPalindromes = (ArrayList)this.ViewState["palindromes"];

            if (this.alPalindromes != null)

            {

                foreach (string s in this.alPalindromes)

                {

                    TableCell tablecell = new TableCell();

                    tablecell.BorderStyle = BorderStyle.Double;

                    tablecell.BorderWidth = 3;

                    tablecell.Text = s;

                    TableRow tablerow = new TableRow();

                    tablerow.Cells.Add(tablecell);

                    this.tablePalindromes.Rows.Add(tablerow);

                }

            }

        }

  15. Update the text property setter to manage the Table. 

        public string Text

        {

            get

            {

                //String s = (String)ViewState["Text"];

                //return ((s == null) ? "[" + this.ID + "]" : s);

                return text;

            }

            set

            {

                //ViewState["Text"] = value;

                text = value;

                this.alPalindromes = (ArrayList)this.ViewState["palindromes"];

                if (this.alPalindromes == null)

                {

                    this.alPalindromes = new ArrayList();

                }

                if (this.checkForPalindrome())

                {

                    if (PalindromeFound != null)

                    {

                        PalindromeFound(this, EventArgs.Empty);

                    }

                    alPalindromes.Add(text);

                    literalcontrolPalindromeStatus.Text = String.Format("This is a Palindrome <br/> <Font size=\"5\" color=\"blue\"></b>{0}</b></font>", text);

                }

                else

                {

                    literalcontrolPalindromeStatus.Text = String.Format("This is not a Palindrome <br/> <Font size=\"5\" color=\"red\"></b>{0}</b></font>", text);

                }

                this.ViewState.Add("palindromes", alPalindromes);

                this.BuildPalindromesTable();

            }

        }

    Add yellow highlighted code to the property Text.

  16. Build the composite Server Control.

The full code for CompositePalindromeControl is as follows:

using System;

using System.Collections.Generic;

using System.ComponentModel;

using System.Linq;

using System.Text;

using System.Web;

using System.Web.UI;

using System.Web.UI.WebControls;

using System.Collections;

 

namespace CompositePalindromeControl

{

    //[DefaultProperty("Text")]

    [ToolboxData("<{0}:ServerControl1 runat=server></{0}:ServerControl1>")]

    public class ServerControl1 : CompositeControl, INamingContainer

    {

        //    [Bindable(true)]

        //    [Category("Appearance")]

        //    [DefaultValue("")]

        //    [Localizable(true)]

        public event EventHandler PalindromeFound;

        protected TextBox textboxPalindrome;

        protected Button buttonCheckForPalindrome;

        protected LiteralControl literalcontrolPalindromeStatus;

        protected Label labelForTextBox;

        protected Table tablePalindromes;

        protected ArrayList alPalindromes;

        private String text;

 

        public string Text

        {

            get

            {

                //String s = (String)ViewState["Text"];

                //return ((s == null) ? "[" + this.ID + "]" : s);

                return text;

            }

            set

            {

                //ViewState["Text"] = value;

                text = value;

                this.alPalindromes = (ArrayList)this.ViewState["palindromes"];

                if (this.alPalindromes == null)

                {

                    this.alPalindromes = new ArrayList();

                }

                if (this.checkForPalindrome())

                {

                    if (PalindromeFound != null)

                    {

                        PalindromeFound(this, EventArgs.Empty);

                    }

                    alPalindromes.Add(text);

                    literalcontrolPalindromeStatus.Text = String.Format("This is a Palindrome <br/> <Font size=\"5\" color=\"blue\"></b>{0}</b></font>", text);

                }

                else

                {

                    literalcontrolPalindromeStatus.Text = String.Format("This is not a Palindrome <br/> <Font size=\"5\" color=\"red\"></b>{0}</b></font>", text);

                }

                this.ViewState.Add("palindromes", alPalindromes);

                this.BuildPalindromesTable();

            }

        }

 

        protected override void RenderContents(HtmlTextWriter output)

        {

            output.Write(Text);

        }

 

        protected string alphanumeric(string str)

        {

            string strTemp = (String)str.Clone();

            if (str != null)

            {

                char[] var = strTemp.ToCharArray();

                int i = 0;

                foreach (char c in var)

                {

                    if (char.IsLetterOrDigit(c))

                    {

                        i++;

                    }

                    else

                    {

                        strTemp = strTemp.Remove(i, 1);

                    }

                }

            }

            return strTemp;

        }

 

        protected bool checkForPalindrome()

        {

            if (this.Text != null)

            {

                String strControlText = this.Text;

                String strTextToUpper = null;

                strTextToUpper = Text.ToUpper();

                strControlText = this.alphanumeric(strTextToUpper);

                char[] rgcReverse = strControlText.ToCharArray();

                Array.Reverse(rgcReverse);

                String strReverse = new String(rgcReverse);

                if (strControlText == strReverse)

                {

                    return true;

                }

                else

                {

                    return false;

                }

            }

            else

            {

                return false;

            }

        }

 

        public void OnCheckPalindrome(Object o, System.EventArgs e)

        {

            this.Text = this.textboxPalindrome.Text;

            this.checkForPalindrome();

        }

 

        protected override void CreateChildControls()

        {

            //base.CreateChildControls();

            labelForTextBox = new Label();

            labelForTextBox.Text = "Enter a Palindrome";

            this.Controls.Add(labelForTextBox);

            textboxPalindrome = new TextBox();

            this.Controls.Add(textboxPalindrome);

            Controls.Add(new LiteralControl("<br/>"));

            buttonCheckForPalindrome = new Button();

            buttonCheckForPalindrome.Text = " Click For Palindrome";

            buttonCheckForPalindrome.Click += new EventHandler(OnCheckPalindrome);

            this.Controls.Add(buttonCheckForPalindrome);

            Controls.Add(new LiteralControl("<br/>"));

            this.tablePalindromes = new Table();

            this.Controls.Add(tablePalindromes);

            this.ChildControlsCreated = true;

        }

 

        protected void BuildPalindromesTable()

        {

            this.alPalindromes = (ArrayList)this.ViewState["palindromes"];

            if (this.alPalindromes != null)

            {

                foreach (string s in this.alPalindromes)

                {

                    TableCell tablecell = new TableCell();

                    tablecell.BorderStyle = BorderStyle.Double;

                    tablecell.BorderWidth = 3;

                    tablecell.Text = s;

                    TableRow tablerow = new TableRow();

                    tablerow.Cells.Add(tablecell);

                    this.tablePalindromes.Rows.Add(tablerow);

                }

            }

        }

    }

}

 

Step 2: Create a WebForm page to use CompositepalindromeControl server control

To create the Web Forms page:

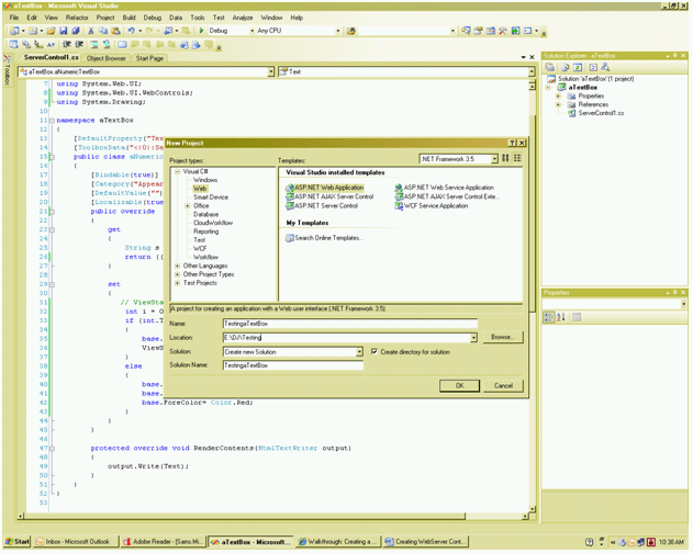
  1. In Visual Studio select "File" -> "New" -> "Project...". The Add New Project dialog box appears. 
  2. In the Project Types pane, choose either Visual Basic Projects or Visual C# Projects. Select ASP.NET Web Application in the Templates pane. Provide any name for the web application. Here the name is TestingaTextBox. 




  3. Click OK.
    The new project is created, and WebForm1 opens in the designer.
  4. Save the project.  

Step 3: Adding the control to the toolbox.

To add a control to the toolbox:

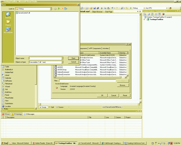
  1. On the Tools menu, click Add/Remove Toolbox Items or Choose Tool Box Items.




  2. On the .NET Framework Components tab of the Customize ToolBox dialog box, click the Browse button. Find the CustomPalindromeControl, select DLL and click Open to add ServerControl1 to the list of components in the Customize Toolbox dialog box.
  3. Select ServerControl1 in the list of .NET Framework components and click OK. ServerControl1 is added to the Toolbox.

To add the control to the Web Forms page and test it:

  1. Open WebForm1 in Design view and drag ServerControl1 from the Toolbox to the page.

    The control's default rendering, that is simply the name of the control followed by its ID, appears in the Design view. 
  2. Switch to HTML view, and verify that an @ Register directive for the control's assembly is added to the page's HTML, with TagPrefix "cc1".