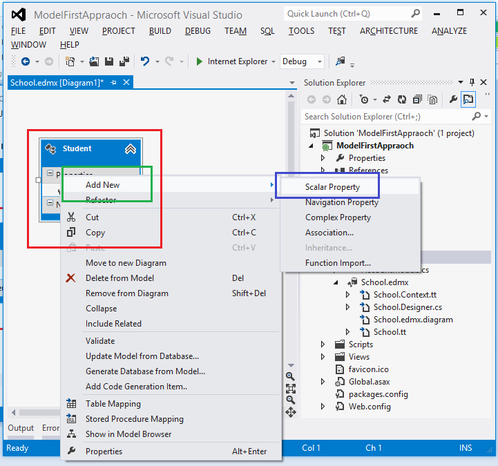
Entity FrameworkThe Microsoft ADO.NET Entity Framework is an Object/Relational Mapping (ORM) framework that enables developers to work with relational data as domain-specific objects, eliminating the need for most of the data access plumbing code that developers usually need to write. The following Image will explain Entity Framework architecture.Image 1.O/RMORM is a tool for storing data from domain objects to relational database like Microsoft SQL Server, in an automated way, without much programming. O/RM includes three main parts: Domain class objects, Relational database objects and Mapping information on how domain objects map to relational database objects (tables, views and Stored Procedures). ORM allows us to keep our database design separate from our domain class design.Model First Approach step-by-stepModel first is the domain modelling approach in Entity Framework. It enables you to create a model's Entities, relationships and inheritance hierarchies on the design surface of an empty model (.edmx file) by using entity designer and then create the database from it. Now open Visual Studio then select "File" -> "New" -> "Project...".Image 2.Image 3.Now right-click on the Model Folder then select "Add" -> "ADO.NET Entity Data Model".Image 4.Image 5.Select Empty model.Image 6.Now right-click then select "Add New" -> "Entity...".Image 7.Provide a name then select a Data Type and Set Key.Image 8.Click OK.Image 9.Now add more columns to your Entity.Image 10.It will add a new property or column to your entity. Now you can set the data type and other properties of this newly added column as in the following.Image 11.Now add all the columns (properties) that you want. After this our ADO.NET Entity Data Model Will look as in the following.Image 12.Now to generate the database from this model. So right-click in your edmx as in the following.Image 13.Image 14.This will give the following Message then click Yes.Image 15.This will show the connection string in the next step as in the following.Image 16.Click Next. That will generate a DB Script.Image 17.Image 18.Image 19.After the command is executed successfully check your database.Image 20.Now generate a class. So click on Models then select School.edmx then right-click on School.tt then select Run Custom Tool.Image 21.Image 22.Now to create CRUD operations. So right-click on Controller then select Add -> Controller.Image 23.It will CRUD Views also as in the following.Image 24.Now run your application.Add New Student.Image 25.Showing All Students Records.Image 26.Edit any Student record.Image 27.Showing details of Student.Image 28.Delete any Student record.Image 29.Now see your database.Image 30.
Level Up Your Learning — Start Earning on Every Activity!
You need to be a premium member to use this feature. To access it, you'll have to upgrade your membership.
Become a sharper developer and jumpstart your career.
$0
$
. 00
monthly
For Basic members:
$20
For Premium members:
$45
For Elite members: