SharePoint  

Identify SharePoint 2013 Foundation or Server (Version)

Introduction

It's crazy that there are easy ways to determine what the Edition (SKU) of SharePoint 2013 is that you are running. I have come across this several times, where someone asks me a SharePoint question. Not that I want to answer a question with a question, but the first thing I ask is what version of SharePoint they are running.

The following code example demonstrates how to retrieve the registry key of the installed SKU of SharePoint 2013, Microsoft Project Server 2013.

Open the SharePoint Management shell and type in the following command.

type command

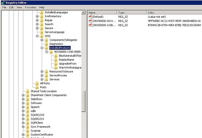
In this case "9ff..." is SharePoint Foundation 2013 (that would always be present even with Server) and "b7d..." is the SharePoint Server 2013 Enterprise.

Here are all of the products GUIDs.

You will get the GUIDs. Find your GUID from the following list. That will be your installed SharePoint version.

products GUIDs

There is also another way to find the product GUID from the registry.

Procedure

  • Open Regedit.

  • Navigate to HKLM\SOFTWARE\Microsoft\Shared Tools\Web Server Extensions\15.0\WSS\InstalledProducts

    Navigate to HKLM

  • Compare the GUIDs with these:

    GUIDs Product