Azure  

Create Azure SQL Databases And Connect To The Local System

Introduction

Azure SQL Database is a cloud-based relational database service from Microsoft. In this article, I will share the following

  1. How to create an Azure database and server.
  2. Configure Azure SQL Server firewall
  3. Connect to Azure SQL Database via SQL Server Management Studio (SSMS)
  4. Connect to Azure SQL Database via Visual Studio Server Object Explore

Prerequisites

  1. Create a free trial Azure subscription from Azure portal.
  2. Install SQL Server management studio from here 
  3. If SSDI is not installed in VS, Install SSDI from Visual Studio

    1. In Visual Studio menu click on Tools > Extensions and Updates > Select Updates/Install > Microsoft SQL Server Update for database tooling

Create Azure Database

Step 1

Logon to the Azure portal with your registered Azure Microsoft account.

Step 2

Click on SQL Database Symbol > Click on + Add button for create new database


Step 3

Provide Database name and select Subscription name. You need to create resource group before creating SQL server. Click on Server it will navigate to Sql Server page


Create Azure SQL Server

Click on “+ create a new Server” > provide Server name, username, password and server location and click on Okay


Configure Azure SQL Server firewall

Azure SQL Database uses firewall rules to allow connections to your servers and databases if you want to use Azure database into local machine. Need to add local IP address into Azure Database Firewall.

Step 1 Local machine IP Address

Open Run > type CMD > type ipconfig and get local machine ip address


Alternately you can open any browser > open Google and type “what is my ip address”.


Step 2 Configure SQL Azure Firewall

Click on All Resources > Select Newly Created Database Server > Search “Firewall” and select Firewall > add your local computer ip address as per below.


Connect Azure Database and Server Via Local SQL Server Management Studio(SSMS)

SQL Server Management Studio (SSMS) is an integrated environment for accessing, configuring, managing the database like insert, update, delete. I have shown the below steps for how to connect Azure database to SSMS.

Step 1 Get Connection Details

If you already noted Server details and login details, no need to do this step.

Click SQL Database > Select Database name > Search or Select Overview > Click on Connection String>Copy Server and database details


Step 2 Connect Database

In Windows Start Page, type SQL Server Management Studio and the program will appear. Click the program to open SSMS. You might want to right-click the program and pin it to the Start Page. Alternately from the Run dialog box, type SSMS.exe and then click OK.

Provide server details and login details


Step 3 SQL Server Management Studio

After successful login to SSMS, all the databases are loaded into the IDE like below 


Step 4 Open Query Window (Ctrl +N)

You can open new query window using menu icon or press Ctrl+N > type SQL query >Press F5 for execute query


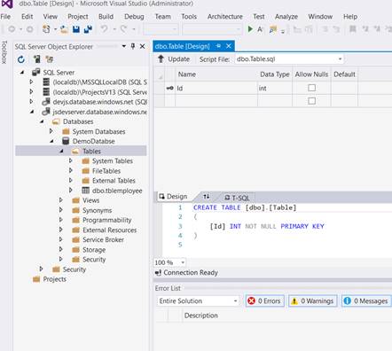
Connect Azure Database and Server Via Visual Studio IDE

Visual studio is a developer environment. Server Explorer will help us for accessing, configuring, managing the database like insert, update, delete. I have shown the below steps for how to connect Azure database to Visual Studio server explorer.

In the Windows Start Page, type Visual Studio and the program will appear. Click the program to open Visual Studio. You might want to right-click the program and pin it to the Start Page. Alternately from the Run dialog box, type devenv.exe and then click OK.

Step 1 VS Server Explorer:

Open Visual Studio > Click on “ View “ Menu > Select “SQL Server object explorer” > Select “SQL Server” and right click > Select Add SQL Server


Step 2 Connect Azure

Provide your Azure server details and login details in the connect screen


Step 3 Azure Database access in Visual Studio

After successful login, select your database > right click Create, Edit, delete the table