Identify Hosted ASP.NET Website Version from Browser



In my previous article, I explained about how to use IE Developer tool bar. As a web developer, whenever I browse a “cool” website, I always want to know about what type of technology is behind this. As an ASP.Net developer, in this post, I’m going to discuss how to identify is a particular website is built with ASP.Net or not from popular browsers like IE, Chrome and Firefox. Also this article explains that if the site is built with ASP.Net then how to identify the ASP.Net version related information from the browser. Various ways exist, I’ve listed few of them here. Also, keep in mind this is only for websites built with ASP.Net. In some cases, if the server administrator restricted/suppresed those version related headers in the response it means some of the tricks here may not provide the necessary information.

Analyze the Source Code: 

If a website is built with ASP.Net Webforms you can identify it by revieing the “markup” source code from the browser. If the websitis  built with web form then you can find the hidden element called “viewstate” in the source code. This will hint that the page you are viewing is developed using ASP.Net Web Form. 

This is the easiest way to find whether the website you are viewing is built with ASP.Net web form or not. But this technique will not tell the version of  ASP.Net. If you want to know about the version information also then you need to follow any one of the below ways.

Use third party plugins:

Yes! There are third party browser plugin also available for this purpose. You can find the one in the below url:
http://builtwith.com/toolbar.


This plugin is available for most of the popular browsers like Firefox, Chrome and Safari except IE, when I write this post. Just include this on your browsers and you can find out the technology behind with the currently rendered on the browser.

Using Developer Toolbar:

IE doesn’t require any plugins or add-ons. You can find the technology behind this using the built-in tool called “IE Developer Toolbar”. This toolbar, contains a tab called “Network”. In this tab, you can find the necessary details.

Read :
How to use IE Developer Toolbar (From my blog).


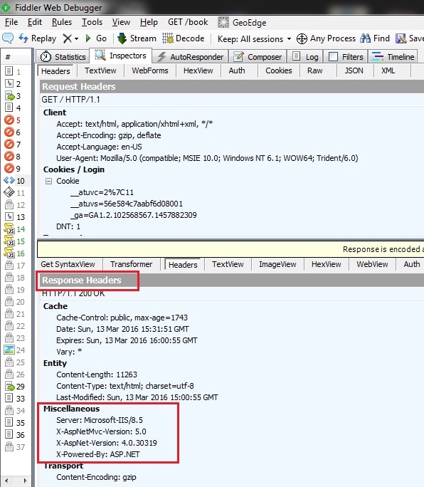
Using Fiddler:

As all of us know, Fiddler is a famous Web Debugger, which is also provide the facility to analyze the response header elements as the previous one. If you don’t have Fiddler you can download it from this url:
https://www.telerik.com/download/fiddler.