Roslyn: .NET Compiler Platform

Example

Create a new project select Extensibility then select 'Download the.Net Compiler Platform SDK' under the visual C# Templates.

 

Click ok. Under the project create a new class say HelloRoslyn.cs then write the code under this class.

 

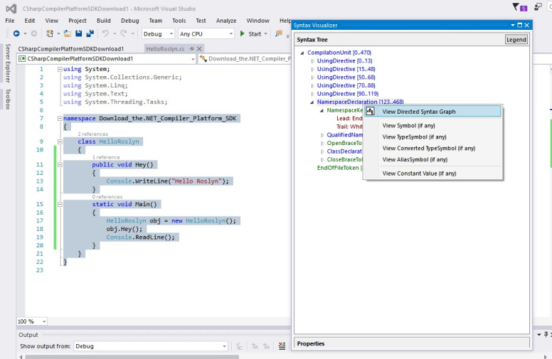
Now the next step is for syntax visualizer. Go to menu click view select list -> other Windows -> then select syntax visualizer.

 

Then click the NameSpace in Syntax tree under the Syntax visualizer.

 

Go to Syntax tree under the Syntax visualizer, select NamespaceDeclaration then right click and select view Directed Syntax Graph.

 

Look Syntax.dgml[viewer].

 
Syntax.dgml[viewer] is a representation of how the Workspace relates to the host environment, tools, and how edits are made.