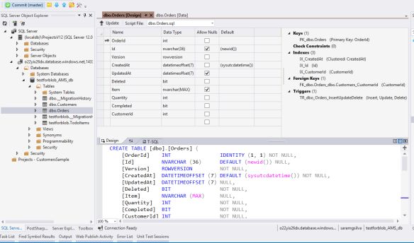
Microsoft SQL Server Management Studio is a great tool for management of our databases, but for how to use an Azure SQL Database there is an issue we find the first time we try to explore the database. When I try to see a table in design mode I cannot do it, it is only possible to use a SQL script, and that can be a slow process for those without much much experience with SQL.Visual Studio 2013 allows us to explore a SQL Server database and has a feature for showing the design view.Let's see how it works for showing an Azure SQL Database.First in Server Explorer, we need to connect to our Azure account and then select the SQL Database. To do that we click in the “Open SQL Server Object Explorer” as we can see in the following image:After this, we will be shown a popup to connect to the database (you maybe need to set your IP in the Azure Firewall).Now we are connected to the Azure SQL Database:In my sample I am using a free database with two schemes (dbo and testforblob).Now we are available to see the data and see the table in design view, for it you should use the context menu:The result of “View Designer” is:In this view we can edit the table definition using design view.And the result of “View Data” is:In this view we can change the data about orders that is a quick way to do it, without SQL.In conclusion, Visual Studio 2013 has a great mode to explorer a database and allow us to have design view for an Azure SQL Database that is very useful for management of databases. And the other great thing is I need not have Microsoft SQL Server Management Studio installed in our machine (at least for simple and basic tasks!) .
Level Up Your Learning — Start Earning on Every Activity!
You need to be a premium member to use this feature. To access it, you'll have to upgrade your membership.
Become a sharper developer and jumpstart your career.
$0
$
. 00
monthly
For Basic members:
$20
For Premium members:
$45
For Elite members: