SQL Server  

SQL Server Integration Services (SSIS) - Audit Transformations Control in SSIS

Introduction:

In this article we are going to see how to use an Audit transformation control. Audit transformation helps the uses to build a package which requires about the environment on which the package runs like the computer name, the path where the package is running, name of the package and the operator by using the system variable available with these functions. Let's jump start into the example to see on how to use this control. 
 
To follow my series of articles on SSIS packages, please refer to my profile.

Steps:

Follow steps 1 to 3 on my first article to open the BIDS project and select the right project to work on an integration services project. Once the project is created, we will see how to use an audit control. Now drag and drop an audit control as shown in the screen below.
 
AuditSSIS1.jpg
 
To configure the audit transformation, as mentioned earlier it uses some of the system variables to be used across the packaging process. The list of system variables used are as follows:
 
Value Variable Name Description
0 ExecutionInstanceGUID GUID that identifies the instance running
1 PackageID Unique identifier od the package running
2 PackageName Name of the package
3 VersionID Version ID of the package
4 ExecutionStartTime Time when the package is started
5 MachineName Computer Name on which package running
6 UserName User Name under which package running
7 TaskName Name of the task which is running
8 TaskId Unique identifier of the task running

Now to start configuring the Audit task, just double click on the control; that will open the popup where we need to select the process which we need to carry on as shown in the screen below:

AuditSSIS2.jpg
 
Here we are collecting the information and going to store in a file, so add a flat file destination as shown in the screen below:
 
AuditSSIS3.jpg

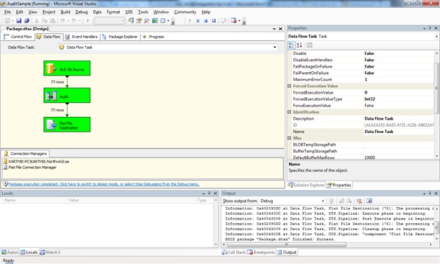
Now press F5 to build and execute the package. It will run the package and show a screen like below:
 
AuditSSIS4.jpg

Now navigate to the path where we gave for the output folder and open the file. We can see the output as below:

AuditSSIS5.jpg

Here you can find the packageName and the VersionID at the right end for all the records which satisfied the condition.

Conclusion:

So in this article we have seen how to use the AUDIT transformation control to make some audit for the process happening inside the package.