SQL Server  

How to add DataViewer in DataFlowTask?

Here are the steps to add DataViewer in DataFlowTask.

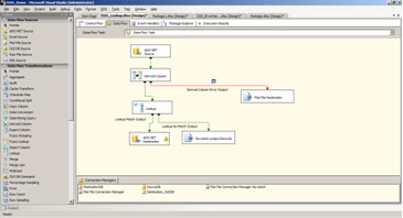
Step 1: Select a Particular path, Right Click and Click DataViewers..... option

DataFlowTask1.jpg 

DataFlowTask2.jpg
 
Step 2:  Select DataViewers from the left pane and Click Add button.

DataFlowTask3.jpg 

Step 3: Select grid and click Ok, and ok in DataFlowpath Editor window.

DataFlowTask4.jpg 

DataFlowTask5.jpg

DataFlowTask6.jpg 
 
Step 4: Execute the package and you can get the DataViewer window as below in the picture.
 
DataFlowTask7.jpg