Colored Entities With EntityFramework

Prerequisite

Check whether you have Entity Framework version 5 or higher. If you are new to  Entity Framework, please refer to the link to configure an Entity Framework with your Application http://www.c-sharpcorner.com/blogs/implement-database-first-approach-with-entity-framework
 
Colored entities?
  1. Colored entites are all about changing the color of an entity in the designer, so that it is easy for the developers to identify the related group of entities in Visual Studio Designer.
  2. This feature was introduced in an Entity Framework 5.0 but there are no performance changes. With the help of this, just group the process.
  3. When we have large scale project and many entities in one edmx file, then this feature is very helpful to separate our entities in different modules.
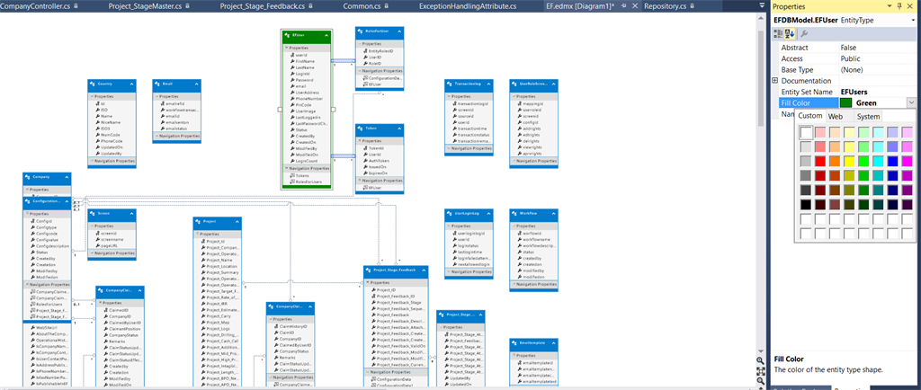
Just assume the one given below which is is your edmx. 
 
Right click on table and select properties.
 
 
Select Fill color property to pick color.
 
Same thing applies to all tables to differentiate process or module.
 
 
 
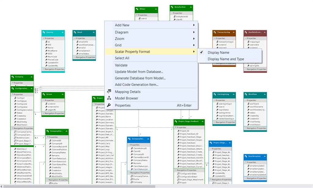
Also, we can show the fieldname with datatype, so right click outside the table and select scalar property format.

There are two formats, which are given below.
  1. Display Name.
  2. Display Name and Type.  
 
 
Select Display Name and Type.
 
 
Advantages 
  1. Separate Proces/Module by colors.
  2. Without clicking property, we can view the type of column.  
Summary

In this blog, we learned about how to separate the process/module entities by colors and how to view the entity with datatype and without datatype.